お知らせ
Course Overview
コース概要

社会課題解決への挑戦
情報科学の知識と技術を活かし、医療・環境・教育・情報通信など様々な分野における社会課題の解決に取り組み、情報システムの企画・設計・開発を行うことで、実際に社会に貢献できる成果を生み出す力を養います。
次世代を担うリーダーとして活躍
本コースで培った専門知識と実践力は、ソフトウェア開発者・情報システムエンジニア・研究者など、情報分野における幅広い職種で活かすことができます。さらに、論理的思考力や問題解決能力などの汎用的なスキルは、あらゆる分野で求められる人材へと成長する基盤となります。
Curriculum
カリキュラム
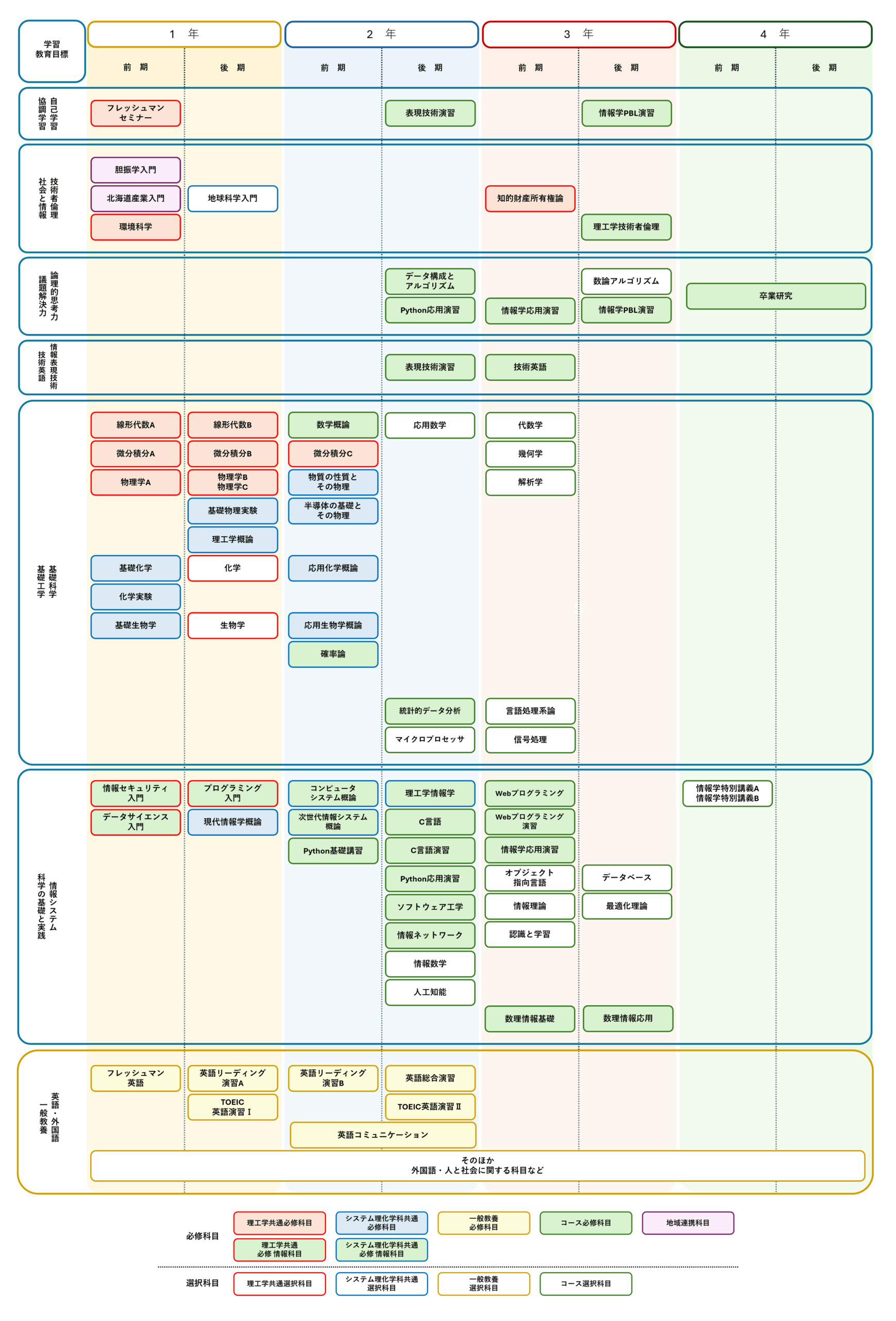
数理情報システムコース
4年間の流れ

各学年のカリキュラム例
凡例 ※令和7年度入学者の場合

1年次
幅広い教養科目と専門科目を学ぶことで、社会に貢献できる人材育成の土台を築くとともに、
2年生以降の専門的な学習のための基礎を固めます。

2年次
1年生で学んだ基礎を活かし、自然科学と情報科学の専門科目を深く学びます。
後期からは数理情報システムコースにおける専門科目の履修が始まります。

3年次
コースの専門科目を中心に、より深い学びを追求し活用するために、当該分野に関わる専門知識を広く修得するとともに、
それらを統合して活用するための基礎から応用までにわたる演習を行います。

4年次
卒業研究を通して、これまで学んだ知識を活かして課題解決に取り組み、実践的なスキルを磨きます。
これにより知識をより本質的なものにするとともに問題解決能力を養います。

Academic Research
研究紹介
Career path after graduation
進路・就職実績
本コースで学んだ知識を生かして、主に「情報通信」「情報処理」に関連した企業をはじめ、
様々な分野の第一線で活躍しています。
2024年度3月学部卒業生実績

学部卒業生進路例(※敬称略)
【進学先】
北陸先端科学技術大学院大学
室蘭工業大学大学院
北海道大学大学院
会津大学大学院
【一般企業】
(株)ソフトクリエイトホールディングス
(株)つうけんアドバンスシステムズ
TIS北海道(株)
(株)アルトナー
(株)アルファシステムズ
(株)メイテック
アイシン・ソフトウェア(株)
エムオーテックス(株)
(株)OKIソフトウェア
(株)北海道熱供給公社
(株)アムス
(株)エイチ・アイ・ディ
(株)NTT東日本-北海道
南北海道ヤクルト販売(株)
(株)AIS北海道
日鉄ソリューションズ北海道(株)
(株)iD
豊田鉄工(株)
(株)ドコモCS北海道
(株)日立プラントコンストラクション
北海道総合通信網(株)(Hotnet)
(株)I・TECソリューションズ
(株)アイビーウェア
(株)キューブシステム
ダイヤモンドヘッド(株)
日本電営(株)
(株)共栄システム
(株)NTTデータ北海道
日鉄テックスエンジ(株)
日鉄ファーストテック(株)
(株)アイテックソリューションズ
(株)シーエスアイ
(株)HBA
キオクシア岩手(株)
日本トータルシステム(株)
スマート・ソリューション・テクノロジー(株)
(株)HDC
東洋ワークセキュリティ(株)
(株)ワールドインテック
(株)クレスコ
日鉄ソリューションズ東日本(株)
(株)九電工
(株)CSMソリューション
(株)NTTデータフィナンシャルテクノロジー
日本デエイブレイク(株)
(株)大塚商会
(株)アイ・デイ・エイチ
(株)コーンズ・エージー
(株)ユニリタ
ビットスター(株)
(株)小岩組
(株)パブリックリレーションズ
(株)ニトリ
ドゥウエル(株)
テクノプロ・デザイン社
北海道電力(株)
(株)U-NEXT HOLDINGS
(株)今野鉄工所
TIS北海道(株)
(株)日本キャスト
レンゴー(株)
日本電気通信システム(株)
(株)日立ソリューションズ
(株)アイシン
せたな町役場
札幌市役所
北海道奥尻高等学校
海星学院高等学校
2024年度3月大学院修了生実績

大学院修了生進路例(※敬称略)
【進学先】
室蘭工業大学大学院
【一般企業】
(株)クラステクノロジー
ドゥウエル株式会社
(株)アットマークテクノ
三菱電機(株)
八千代エンジニアリング(株)
NECソリューションインベータ
マイクロンメモリジャパン(株)
(株)ミマキエンジニアリング
(株)NTTデータMSE
(株)NTTデータ北海道
(株)シーズ・ラボ
札幌国税局
(株)ニトリホールディングス
月島JFEアクアソリューション(株)
小松開発工業(株)
(株)日立情報通信エンジニアリング
(株)iD
日鉄セメント(株)
JIPテクノサイエンス(株)
富士フイルムメディカルITソリューションズ(株)
日本電気(株)
日鉄ソリューションズ東日本(株)
日本電気(株)
(株)クレスコ
TOPPAN(株)
ソフトコム(株)
topics
V棟紹介
student interview
室蘭工業大学公式HP
室蘭工業大学の公式ホームページはこちらをご覧ください。
室工大受験生サイト
室蘭工業大学の入試に関する情報はこちらをご覧ください。
室蘭工業大学女子向け特設HP
令和7年度の総合型選抜において「女子枠」を創設しました。
English Page
Click here for the English version of Muroran Institute of Technology's website.



























